| Beca de movilidad Séneca
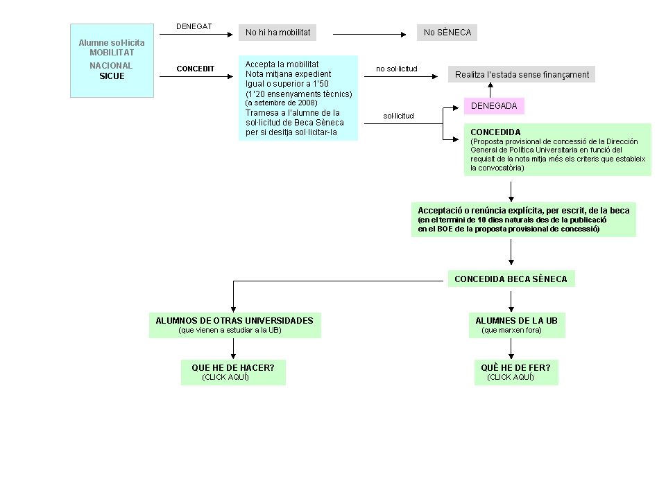
Séneca es la convocatoria de becas establecida por el Ministerio de Educación, en concepto de ayuda económica para los estudiantes que han obtenido plaza en el programa de mobilidad SICUE (Sistema de intercambio entre centros universitarios de España, programa de movilidad de estudiantes de primer y segundo ciclo entre universidades españolas, creado por la Conferencia de Rectores de las Universidades Españolas (CRUE) con el fin de facilitar los intercambios de estudiantes entre universidades españolas).
De este modo, los estudiantes tienen que solicitar en primer lugar una estancia de intercambio SICUE, y sólo aquellos que la obtengan podrán aspirar posteriormente a la beca del programa SÉNECA. Aunque no se obtenga la beca SÉNECA, el alumno podrá realizar igualmente el intercambio beneficiándose entonces del programa SICUE.

Más información sobre el desarrollo de la convocatoria
|