Greenshot és una eina lleugera de captura de pantalla per a Windows amb les característiques essencials:
Aplicació en línia per a la creació de presentacions i vídeos animats.
Servei d'allotjament d'imatges, especialitzat en la creació de slideshows (galeries d'imatges en movim
Cercador d'imatges i fotografies de Flickr amb llicència Creative Commons per a blocs i altres llocs web, materi
Generador col·laboratiu de diagrames i mapes conceptuals.
Editor de textos enfocat a llenguatges de programació.
És un compilador Pascal portable, lliure i de codi obert, que representa una alternativa als productes comercials Tur
Servidor web d'HTTP.
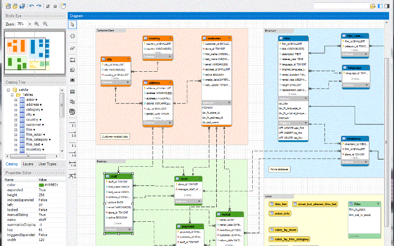
Eina visual de disseny de bases de dades.
Pseudocodi d'aprenentatge de la teoria de la programació i solució d'algoritmes.

La Unitat de Docència del CRAI gestiona i ofereix a la comunitat UB recursos d'informació i serveis útils per a la tasca docent i l'aprenentatge.