Com puc canviar automàticament els apòstrofs d’un HTML?
En altres apunts expliquem com es canvien automàticament els apòstrofs rectes per tipogràfics, o viceversa, amb el Word. Ara bé, de vegades (per exemple, si esteu editant el contingut d’un web), pot ser que hàgiu de fer aquest canvi en arxius HTML, en què el text apareix barrejat amb el codi. Com que aquest codi sovint també inclou apòstrofs que no s’han de modificar (perquè aleshores el web no es mostraria correctament), cal substituir només els apòstrofs que corresponen al contingut. Per fer-ho, podeu recórrer a la cerca mitjançant expressions regulars del Notepad++.
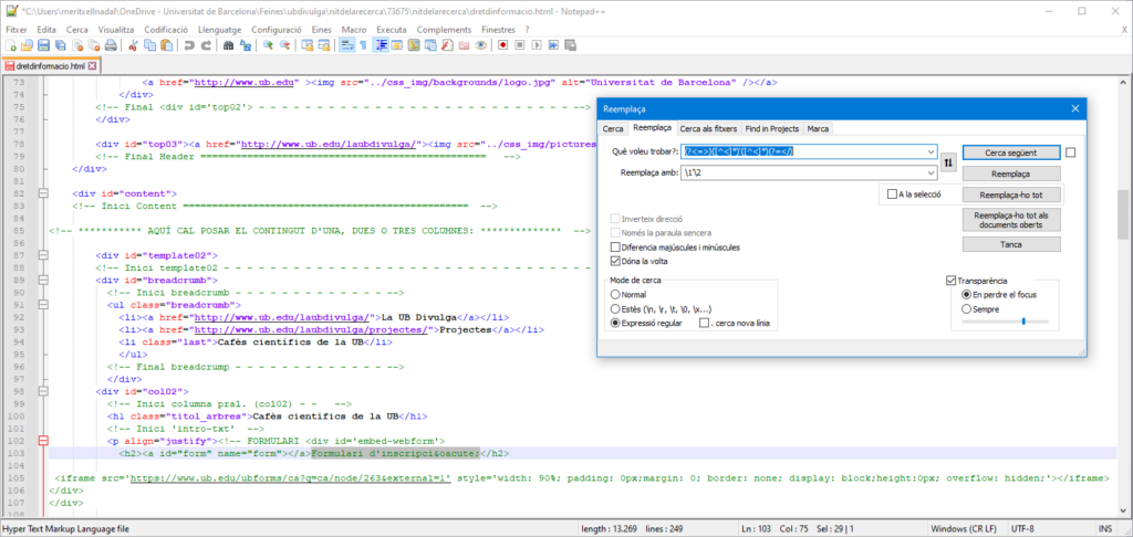
Posem per cas que teniu un arxiu HTML en què voleu canviar els apòstrofs rectes per apòstrofs tipogràfics. Un cop obert l’arxiu amb el Notepad++, aneu a Cerca > Reemplaça i marqueu les opcions Dona la volta i Expressió regular. Tot seguit, al quadre de text Què voleu trobar? escriviu-hi la seqüència (?<=>)([^<]*)'([^<]*)(?=</), i a Reemplaça amb poseu-hi \1’\2 (noteu que en el quadre de cerca hi inserim un apòstrof recte i en el quadre de substitució, un apòstrof tipogràfic). Ara només heu d’anar cercant i substituint els apòstrofs que calgui. Vigileu, però, de no triar l’opció Reemplaça-ho tot, perquè als arxius HTML hi pot haver fragments de codi que l’expressió regular introduïda no detecta, com ara els escrits en JavaScript.






Deixa un comentari